IN THIS SECTION
- Overview
- Viewing Exchange Rates when Running Reports
- Viewing and Customising Exchange Rates
- Report Settings
- FX Treatment
- Budgets
- Sales Reports
- FX Adjustments
- FX effects and Eliminations
Overview
This section contains Information on how Joiin performs currency conversion and how you can view and customise exchange rates and the settings that control how currency conversion works.
When you run a Joiin report and select a currency that is different from the currency of the select Companies, Joiin will convert the values to the report currency. By default Joiin uses month end and average historical Foreign Exchange (FX) rates from Open Exchange Rates to do this. You can change these default rates and enter your own rates - see the Viewing and Customising Exchange Rates section below for more information on how to do this. You can also configure reports to use different rates for different account types - see the Report Settings section below for more information.
NOTE that Xero uses foreign exchange rates from Xe.com which may differ slightly from the ones Joiin uses - you can modify the Joiin exchange rates to account for these differences if required.
NOTE: when running reports for futures dates Joiin will use the current FX rates.
Viewing Exchange Rates when Running Reports
When you run a report, if currency conversion has been performed, the Exchange Rates that were used can be viewed by clicking on the Fx rates button at the top right of the report results.


This shows the name of each selected company, the period of the currency conversion, the base currency of the company and the currency being converted to with the rate being used. It also shows whether the rate was a Month End rate or a Monthly Average rates.
Viewing and Customising Exchange Rates
You can view the default exchange rates and enter your own rates using the FX Rates tab of the Settings page. Click on the top-right Settings menu (cog icon) and select FX Rates. You must have Write access rights to access the Exchange Rates menu item.
The Month End, Monthly Average exchange rates and any Spot Rates for each month of the current year will be displayed. Rates for all currencies of the companies you have added to Joiin will be displayed. You can view other years by selecting a different year from the Year dropdown.
NOTE: it's currently not possible to set rates for a currency that is not one of the currencies of your companies - we are working on adding this ability - in the meantime a workaround is to add an additional company manually setting the currency to the desired currency.
Base Currency
All rates are shown in relation to a Base Currency which is shown at the top of the page and at the top left of each FX rate section. The Base currency defaults to USD but you can change this by clicking on the base currency at the top of the page

This will bring up a popup where you can select the new Base Currency. Select the currency and click the Update button to change the currency.
NOTE: Only certain currencies are available to be set as the Base Currency - if the currency you need is missing please contact Joiin Support to request that it is added.
NOTE: Custom rates are associated to the Base Currency - so when you change base currencies the custom rates will be replaced with the rates you've entered for each base currency.
NOTE: Changing base currency changes the rate used for currency conversion to be relative to a different currency - this can result in rounding differences that mean the report results are slightly different before and after the change. e.g. 1 GBP = 0.746116 USD - rate used when base currency is USD 1 USD = 1.344495 GBP - rate used when base currency is GBP As the rates are only published to 6 decimal places of accuracy, there can be slightly different results when using one over the other.
Customising Rates
You can change the default rates to different rates that you wish to use simply by entering a different value in each cell.
The default rates are shown in grey. When you enter a different rate it will be shown in blue to distinguish a customised rate from a default rate.

To remove the customised rate and revert to the default rate just delete the custom rate from the field and it will return to the greyed default value.
Once you have made changes to the rates you must save the changes by clicking on the Save exchange rates button at the bottom of the page. To revert all unsaved changes click on the Cancel button
Adding Account Spot Rates
You can also set specific rates for specific Accounts. This can be useful for Equity accounts (e.g. share capital, owners equity, retained earnings) where the conversion rate used needs to be set to a fixed amount that was used at a particular point in time. This can be important for compliance with IFRS.
To add an account spot rate, click on the Add Spot Rate Account button at the bottom of the page.

This will bring up a form to select the accounts you wish to set rates for. This will show all the accounts from all your connected companies. You can search for accounts by typing the name/code/type in the search box.

Select the accounts you wish to include and the click the Add accounts button. The accounts will be added in the Account Spot Rates section with the FX rates set to the default Month End values. You can then change the FX values as described in the section above.

Once you have made changes to the rates you must save the changes by clicking on the Save exchange rates button at the bottom of the page.
You can delete all the spot rates for a particular Account by clicking on the Delete button next to the account.
To revert all unsaved changes click on the Cancel button.
Enabling/Disabling Rates
You can switch custom and spot rates on and off quickly by changing the toggle to the right of each section.

Switching the toggle on will mean any custom or spot rates are used when a report is run. Switching the toggle off will mean the Joiin default rates are used when a report is run. When the toggle is off, the default rates will be shown and it is not possible to enter custom rates.
Downloading FX Rates
You can download your FX Rates to a spreadsheet by clicking on the download icon next to the Year dropdown. A spreadsheet will be downloaded with 3 tabs, one for each section within the FX page.
Report Settings
You can further control which FX rates Joiin uses by changing the settings under Settings item on the Settings menu. Click on the top-right Settings menu (cog icon) and select Settings.
There are two FX rate settings which control how the two main types of accounts, Profit & Loss and Balance Sheet, are treated. For more information on account types see this section. There is also a setting to control how Joiin adjusts for Foreign Exchange differences.
| Setting | Description |
| Profit & Loss Currency Conversion Type | This controls how Profit and Loss accounts are converted. This will affect results on the Profit & Loss Report as well as results on other reports that include Profit & Loss accounts or values derived from the Profit & Loss report. By default this will use the Monthly Average rates but you can change this |
Balance Sheet Currency Conversion Type | This controls how Balance Sheet accounts are converted. This will affect results on the Balance Sheet Report as well as results on other reports that include Balance Sheet accounts or values derived from the Balance Sheet report. By default this will use the Month End rates. |
| Cashflow Activities Conversion | This controls how FX is applied to the Cashflow Activities accounts. Cashflow Activity accounts are taken from the Balance Sheet movements for the period. - Use start and end date rates - if the difference in home currency is non-zero, the FX is applied to the start and end BS balances and the movement calculated after conversion. - Use start date rate - the movement is calculated using the home currency and then the conversion performed using the start date rate. - Use end date rate - the movement is calculated using the home currency and then the conversion performed using the end date rate. - Use average rate - the movement is calculated using the home currency and then the conversion performed using the average rate |
| Add BS FX Adjustments | This controls whether Joiin adds adjustments to offset differences caused by differing Exchange rates on the Balance Sheet/Trial Balance report. You can turn off the addition of this adjustment by switching off this flag. See below for more information on the FX Adjustment. |
| Add Cashflow FX Adjustments | This controls whether Joiin adds adjustments to offset differences caused by differing Exchange rates on the Cashflow report. You can turn off the addition of this adjustment by switching off this flag. See below for more information on the FX Adjustment. |
Conversion Type can be set to one of three values:
| Option | Description |
| Report Run Date | A single date will be used to do all currency conversion. This is the Report Run Date - the End Date set when you run the report. Joiin uses the Month End rate from the month set as the End Date. |
Month End | The Month End rate for each month will be used to do the currency conversion. If the selected period spans multiple months the exchange rate for each month within the period will be used. |
| Monthly Average | The Monthly Average rate for each month will be used to do the currency conversion. If the selected period spans multiple months the exchange rate for each month within the period will be used. |
FX Treatment
FX P&L Multi-Month Conversion Strategy
When you select a multi-month reporting period (e.g. Jan 20 - Mar 20) on the P&L, Joiin will break the results down by month, apply the FX rate for each month and then combine the results. This is to ensure the most accurate FX that reflects changing rates over an extended period. It also ensures that the total matches the total if you were to run the same report month-by-month.
So that totals align across all Joiin reports it also uses this strategy on the reports where P&L accounts are displayed, namely:
- Trial Balance Report which shows a Year-to-date figure and so may be an accumulation over multiple months.
- Balance Sheet Report which contains a Profit-for-the-year figure which is obtained from the P&L report.
NOTE: If you do not want the FX conversion to be broken down in this way you can select Report Run Date conversion type in Report Settings - see above.
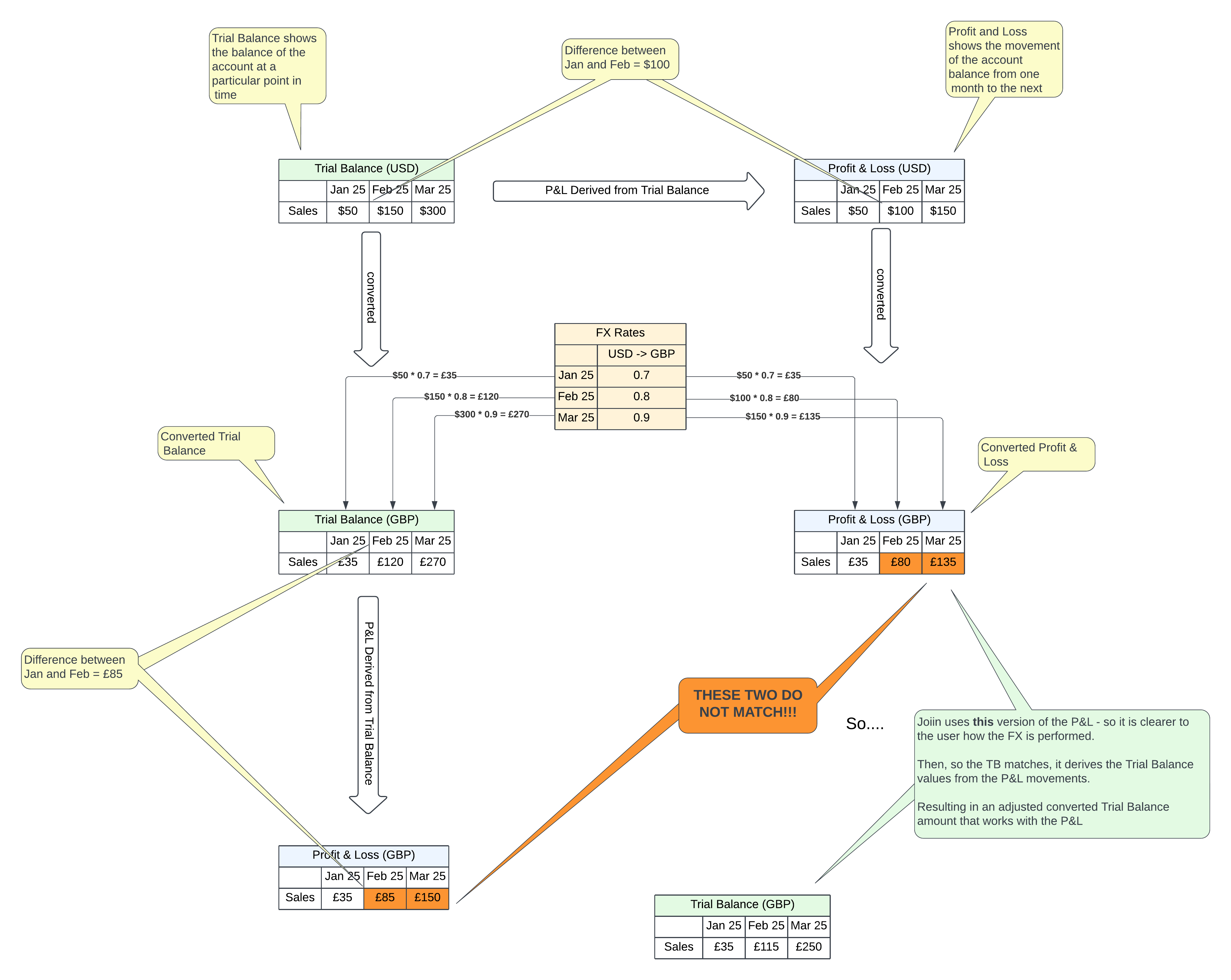
Trial Balance FX for P&L Accounts
So that the Trial Balance and the P&L tie up when FX is involved, Joiin derives the balance of PL accounts on the Trial Balance from the P&L movement values. i.e. it does not directly convert the balance from the TB balance in home currency, but rather calculates the balance from the converted P&L values. This means TB balances for PL accounts may not directly correlate to a single FX rate.
This is explained in the diagram below.

Budgets
By default, budget FX values are converted using the same FX rates and conversion method as actuals (based on your P&L and Balance Sheet conversion type settings). This is termed Variable FX treatment in the Budgets set up. Alternatively, FX treatment can be set to Fixed, to fix the budget FX rates to a specific date. See the Budgets article for more information.
Sales Reports
Joiin Sales reports use invoices/bills from the source system to generate report data. The way FX is applied in this case is different to the financial reports.
If the company's currency is different to reporting currency and an invoice is in the same currency as the company.
- We apply an end-of-the-month foreign exchange rate for the month report is run. (If the report is run mid-way through the current month, it will use today's rate)
If the invoice is in a different currency to the company's base currency but the reporting currency is the same as the company's currency.
- We apply a Xero-provided invoice rate. NOTE that this rate may be different to the rate that Xero uses when you run their Ageing reports as they perform a re-evaluation of unpaid invoices at the time the report is run using the current FX rate.
If an invoice is in a different currency than the company's base currency and the reporting currency is different to the company's base currency.
- We apply Xero-provided invoice rate. NOTE that this rate may be different to the rate that Xero uses when you run their Ageing reports as they perform a re-evaluation of unpaid invoices at the time the report is run using the current FX rate.
- And then we apply an fx rate for the end of the month for which the report was run (If the report is run mid-way through the current month, it will use today's rate)
NOTE: Due to differences in the way FX is calculated on individual invoices on the Sales Reports (as described above) and the way FX is calculated on the Financial Reports, the total of the invoices on the sales reports may not match the total of the Accounts Receivable/Accounts Payable account on the Balance Sheet.
FX Adjustments
Overview
On the Trial Balance and Balance Sheet reports there may be scenarios where they do not balance due to FX conversions. Joiin automatically adds FX adjustments to the report output to counteract these imbalances. Imbalances can occur due to the following scenarios:
- If you've set your Balance Sheet and Profit & Loss conversion types to different types, the exchange rates Joiin uses to convert Balance Sheet accounts may differ from the exchange rates used to convert Profit & Loss accounts.
- If you are running a report for a period which is more than one month - the P&L report uses a multi-month conversion strategy (see above) whereas the Balance Sheet uses a single month FX rate (the reporting month)*.
- If you have added Spot Rates for specific accounts this can cause imbalance because one account is being converted at a different rate to others.
These imbalances are expected and discussed in the International Accounting Standards.
* The crystallisation of BS assets and liabilities is at a given point in time, this is because if they were converted to the functional currency at that date, that's what they are worth, you can't translate historically.
Viewing the Adjustment
To mitigate these imbalances "FX Adjustment" rows are added automatically by Joiin to offset the differences. The adjustments will appear when currency conversion occurs as below.

How is the FX Adjustment calculated
The FX adjustment is calculated as follows. For each period:
- Convert all the Profit & Loss accounts using the FX rate(s) used on the P&L - these will be the figures you will see for the P&L accounts on the Trial Balance and Profit & Loss reports.
- Convert all the same Profit & Loss account balances for the period - instead using the FX rate used on the Balance Sheet - these figures are not displayed anywhere but are calculated internally in order to come up with the FX adjustment figure.
- Add each total up and use the difference between the two as the FX Adjustment.
Spot Rates
Additionally, any accounts that have Spot Rates applied will be examined and the difference between the value converted using the spot rate, versus the value converted using the standard rate, will be calculated and added to the FX adjustment.
Rounding
If a customer's source data does not balance in home currency, Joiin uses a fallback calculation that may include a small rounding adjustment to make the consolidated report balance.
Netting Adjustment Absorption
When an elimination group has netting enabled, an Intercompany Adjustment account is added to the balance sheet to plug the cross-currency mismatch from the eliminated entries. In this case an additional line in the FX calculation may be added to subtract that portion from the calculation so the Final FX adjustment shows only the rate-conversion difference between P&L and Balance Sheet accounts.
Viewing more Information about the adjustment
You can hover your mouse over the adjustment figure to see more information about how the FX adjustment was calculated. A small blue icon at the top right of the value shows when you can get more information.

The tooltip breaks down the calculation to show how the final FX adjustment is reached: Balance Sheet credits and debits at the B/S rate, P&L credits and debits at the P&L rate, total credits and debits, and the resulting Net adjustment. Spot rate adjustments, rounding adjustments and netting adjustment absorption are shown as separate rows when applicable.
FX Adjustment and Eliminations - Known Limitations
When a consolidated report uses both foreign currency conversion and elimination groups, the FX Adjustment account normally absorbs any rate-conversion residuals so the report balances cleanly. There are a small number of specific elimination configurations where the FX adjustment may not fully absorb the residual:
1. Asymmetric eliminations (eliminating one side of an intercompany transaction without the other)
If you set up an elimination group that contains P&L accounts (e.g., intercompany Revenue/Expense) without also including the corresponding Balance Sheet accounts (intercompany AR/AP) — or vice versa — and there is foreign currency conversion involved, the consolidated Balance Sheet may not balance. The "Does not balance due to Elimination effects" warning will appear.
Recommended setup: eliminate all sides of an intercompany transaction together (e.g., the AR/AP pair AND the Revenue/Expense pair) in a single elimination group. This is standard intercompany consolidation practice and produces correct, balanced reports under all FX configurations.
If you require asymmetric elimination for a specific reporting reason, the residual will need a manual adjustment until the underlying behaviour is improved.
2. Spot rate on an eliminated account
If you have configured a per-account spot rate on a Balance Sheet account that is included in an elimination group, the FX Adjustment may be calculated based on the spot rate effect even though the eliminated account is removed from the report. This produces a small residual on the consolidated Balance Sheet (typically equal to the spot-rate-vs-base-rate difference).
Workaround: if the eliminated intercompany account is fully eliminated, configure the spot rate on a different account (one that isn't eliminated), or remove the spot rate override.
Cases that are NOT affected
- Reports using Balance Sheet account eliminations only (intercompany loans, receivables/payables) without P&L eliminations — these are unaffected.
- Symmetric eliminations (eliminating both sides of an intercompany transaction together — the standard pattern) — these balance correctly even with multi-currency, partial elimination by contact, and P&L vs Balance Sheet rate differences.
- "Eliminate by Account + Contact" (transaction-level) eliminations — these handle FX correctly for both partial and full elimination scenarios.
- Mismatched intercompany loan amounts between sides — common in real-world consolidations (timing differences, FX revaluation differences). Joiin's intercompany netting accounts (FX003-N) absorb these correctly.
Switching off the FX adjustment
You can prevent Joiin from automatically adding this adjustment by switching off the "Add BS FX Adjustment" flag as mentioned in the section above.
FX Adjustment - other variances
There are scenarios where other variances may appear, even with the FX Adjustment included. These include.
- Manual company adjustments.
- Manually created or imported companies that are not correctly balanced.
For more information on reports balancing see the Balancing Indicator article.
Xero FX Adjustment
In some cases in Xero, when FX revaluations occur, the Trial Balance data we receive from Xero does not balance by a small amount. To counteract this Joiin may add an additional adjustment record as below. This is specific to only some Xero entities.
